VGOEmulator.net

A Development Project for the Vanguard:Saga of Heroes MMO

Skip to content

Advanced search
  • Quick links
    • Unanswered topics
    • Active topics
    • Search
  • Portal
  • Project Manager
  • Bug Tracker
  • Server List
  • Wiki
  • Donate
  • Login
  • Register
  • Board index Bugs Server Bugs Server Bugs (Closed)
  • Search

Can't compile source 4/7/2016

Closed Server Bugs

Moderators: Community Managers, Developers

Locked
  • Print view
Advanced search
11 posts
  • 1
  • 2
  • Next
zippyzee
Developer
Developer
Posts: 1240
Joined: Wed Jul 23, 2014 2:11 pm
Can't compile source 4/7/2016
  • Quote

Post by zippyzee » Thu Apr 07, 2016 5:01 am

Can't compile after yesterday's changes.

I can comment out the quest.cpp include for sys/time.h and the return NULL in thread.cpp and am ok for now.
Vanguard Compile Errors.png
Top

User avatar
Xinux
Project Leader
Project Leader
Posts: 2549
Joined: Wed Aug 28, 2013 2:20 pm
Re: Can't compile source 4/7/2016
  • Quote

Post by Xinux » Thu Apr 07, 2016 9:26 am

Didn't know someone still used the x86 compile instead of the x64. You should be able to compile with the commit from this morning.
Top

zippyzee
Developer
Developer
Posts: 1240
Joined: Wed Jul 23, 2014 2:11 pm
Re: Can't compile source 4/7/2016
  • Quote

Post by zippyzee » Thu Apr 07, 2016 9:36 am

Didn't realize I was doing that. I'll switch over.
Top

zippyzee
Developer
Developer
Posts: 1240
Joined: Wed Jul 23, 2014 2:11 pm
Re: Can't compile source 4/7/2016
  • Quote

Post by zippyzee » Thu Apr 07, 2016 9:48 am

I have a lot of database linker errors when compiling on x64 referencing MySQL. Is there something special I need to do to make it work?
Top

User avatar
Xinux
Project Leader
Project Leader
Posts: 2549
Joined: Wed Aug 28, 2013 2:20 pm
Re: Can't compile source 4/7/2016
  • Quote

Post by Xinux » Thu Apr 07, 2016 9:59 am

If you mean this spam just ignore it.
spam.JPG
Top

zippyzee
Developer
Developer
Posts: 1240
Joined: Wed Jul 23, 2014 2:11 pm
Re: Can't compile source 4/7/2016
  • Quote

Post by zippyzee » Thu Apr 07, 2016 11:25 am

No, it was a slew of errors but based on needing a flag to ignore the one error that loginserver was kicking up. It is working now. I had assumed in the past that we didn't have 64-bit support with MySQL but that was apparently not true. Thanks!
Top

zippyzee
Developer
Developer
Posts: 1240
Joined: Wed Jul 23, 2014 2:11 pm
Re: Can't compile source 4/7/2016
  • Quote

Post by zippyzee » Thu Apr 07, 2016 11:56 am

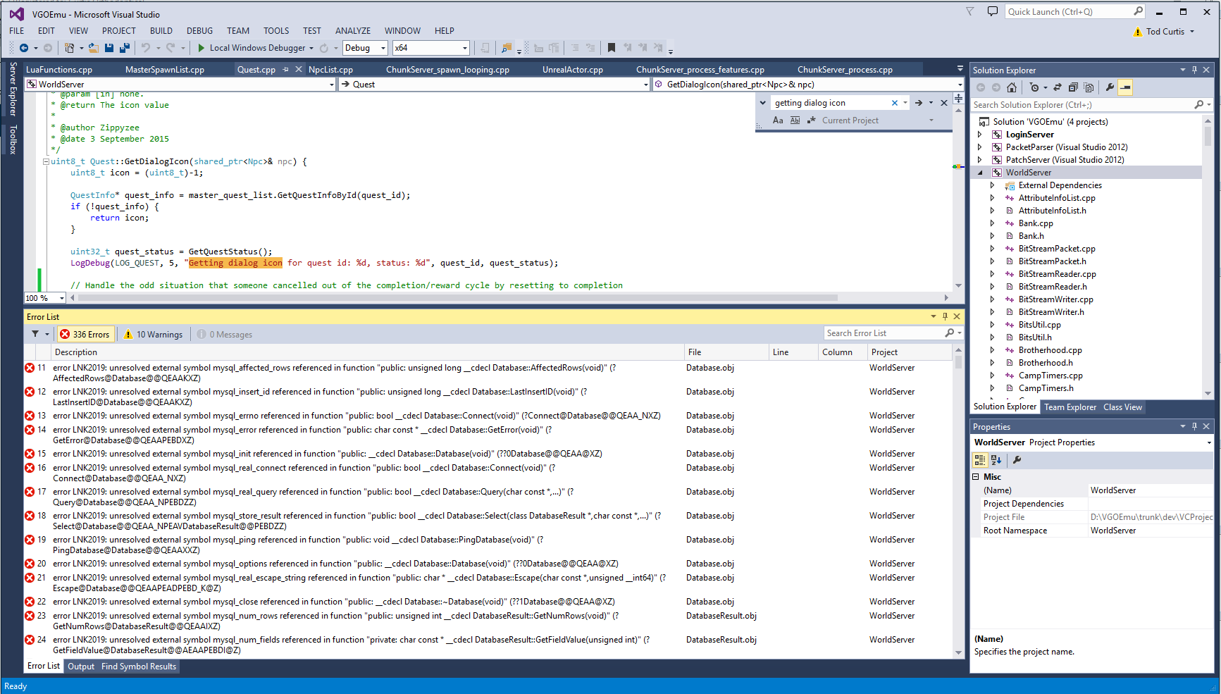
Actually, I guess that was only building LoginServer. When I try to build WorldServer, I get this:
Vanguard Compile Errors 2.png
Top

User avatar
Xinux
Project Leader
Project Leader
Posts: 2549
Joined: Wed Aug 28, 2013 2:20 pm
Re: Can't compile source 4/7/2016
  • Quote

Post by Xinux » Thu Apr 07, 2016 12:33 pm

Did you try a clean/build also what version of VS is that?
Top

User avatar
Xinux
Project Leader
Project Leader
Posts: 2549
Joined: Wed Aug 28, 2013 2:20 pm
Re: Can't compile source 4/7/2016
  • Quote

Post by Xinux » Thu Apr 07, 2016 12:38 pm

Here are some of my settings.
vs.JPG
vs2.JPG
vs3.JPG
vs4.JPG
Top

zippyzee
Developer
Developer
Posts: 1240
Joined: Wed Jul 23, 2014 2:11 pm
Re: Can't compile source 4/7/2016
  • Quote

Post by zippyzee » Thu Apr 07, 2016 1:09 pm

That did it. I didn't realize there were libraries for MySQL for 32 and 64 bit versions specified in the project. It compiles now so I'll stick with it.
Top


Locked
  • Print view

11 posts
  • 1
  • 2
  • Next

Return to “Server Bugs (Closed)”

Jump to
  • Information
  • ↳   Announcements
  • ↳   Dev Chats
  • ↳   Events
  • Community
  • ↳   General Discussions
  • ↳   VGO Team Help Requests
  • ↳   Introductions
  • ↳   Game Features
  • ↳   Wish List
  • ↳   Off-Topic
  • Support
  • ↳   How-To's
  • ↳   General Support
  • ↳   Windows
  • ↳   Linux
  • Bugs
  • ↳   Server Bugs
  • ↳   Server Bugs (Closed)
  • ↳   Content Bugs
  • ↳   Content Bugs (Closed)
  • ↳   Database Bugs
  • ↳   Tools Bugs
  • Board index
  • All times are UTC-07:00
  • Delete cookies
  • Contact us
Powered by phpBB® Forum Software © phpBB Limited
*Original Author: Brad Veryard
*Updated to 3.2 by MannixMD